EOS Low-Code Platform 8 EOS Low-Code Platform 8
产品简介
安装部署
应用开发
专题场景实战案例
低代码(Low-Code)开发参考手册
高开开发参考手册
流程开发参考手册
AFCenter 使用指南
Governor 使用指南
FAQ
  • 表结构说明
  • 说明
  • AFCenter中的数据集
  • 应用数据集
  • 应用表AFC_APPLICATION
  • 业务对象表AFCBUSINESSOBJECT:
  • 认证数据集
  • 角色表AFC_ROLE
  • 角色资源映射表AFCRRES_ROLE
  • 角色参与者映射表AFCRPARTY_ROLE
  • 公共数据集
  • 文件存储表AFCFILESTORE
  • 文件存储内容表AFCFILESTORE_CONTENT
  • 字典数据集
  • 业务字典项表AFCDICTENTRY
  • 业务字典类型表AFCDICTTYPE
  • 机构数据集
  • 账号表AFC_USER
  • 员工表AFC_EMPLOYEE
  • 工作组表AFCWORKGROUP
  • 工作组员工映射表AFCRWORKGROUPEMPLOYEE
  • 组织维度表AFC_DIMENSION
  • 岗位表AFC_POSITION
  • 组织机构表AFC_ORG
  • 机构员工映射表AFCRORG_POSITION
  • 审计日志数据集
  • 导入历史记录表AFCIMPORTHISTORY
  • 在线用户表AFCONLINEUSER
  • 审计日志表AFCOPERATIONLOG
  • 审计日志明细表AFCOPERATIONLOG_DETAIL
  • 审计日志历史表AFCOPERATIONLOG_HISTORY
  • 审计日志明细历史表AFCOPERATIONLOGDETAILHISTORY
  • 操作汇总表AFCOPERATECOUNT
  • 租户表AFC_TENANT
  • 公共资源数据集
  • 数据源表AFC_DATASOURCE
  • 存算引擎表AFCDATASOURCEENGINE
  • 主题目录表AFCTHEMEDIRECTORY
  • 资源数据集
  • 资源分组表AFCRESGROUP
  • 资源表AFC_RESOURCE
  • 菜单表AFC_MENU
  • 安全策略数据集
  • 安全策略表AFCSAFETYSITE
  • 安全策略模板表AFCSAFETYSITE_TEMPLATE
  • 锁定白名单表AFCSAFETYWHITELIST
  • 水印表AFCWATERMARK
  • 系统变量数据集
  • 系统变量表AFCSYSTEMVARIABLE
  • 模板数据集
  • 应用模板表AFCAPPLICATIONTEMPLATE
  • 业务对象模板表AFCBUSINESSOBJECT_TEMPLATE
  • 业务字典项模板表AFCDICTENTRY_TEMPLATE
  • 业务字典类型模板表AFCDICTTYPE_TEMPLATE
  • 组织维度模板表AFCDIMENSIONTEMPLATE
  • 菜单模板表AFCMENUTEMPLATE
  • 组织机构模板表AFCORGTEMPLATE
  • 岗位模板表AFCPOSITIONTEMPLATE
  • 资源组模板表AFCRESGROUP_TEMPLATE
  • 资源模板表AFCRESOURCETEMPLATE
  • 角色资源映射表AFCRRESROLETEMPLATE
  • 角色模板表AFCROLETEMPLATE

# 表结构说明

本篇介绍AFCenter中的表结构,按照数据集的方式分类说明。

# 说明

数据集: 数据集:数据集是多个数据实体的一个集合,具体的表现形式就是多个实体类型定义在一个.xsd文件中。这个.xsd文件就被称作数据集。

# AFCenter中的数据集

在AFCenter中,拥有多个数据集,存储于MODEL模块下面,覆盖整个全部功能的使用。分别为应用数据集、认证数据集、公共数据集、字典数据集、机构数据集、审计日志数据集、公共资源数据集、资源数据集、安全策略数据集、系统变量数据集、模板数据集等,具体如下:

数据集

# 应用数据集

应用数据集是AFCenter中的和应用相关的表的数据集,维护了应用功能的新增、修改、删除等功能。应用数据集的表结构如下:

应用数据集

# 应用表AFC_APPLICATION

应用表主要负责租户中应用的新增、删除、修改、查询等功能,记录新建应用的基本信息。

字段 说明 字段类型
ID 主键 VARCHAR
NAME 应用名称 VARCHAR
CODE 应用编码 VARCHAR
TYPES 应用类型 CHAR
SECRET 密钥 VARCHAR
URL 访问地址 VARCHAR
DESCRIPTION 描述 TEXT
TENANT_ID 租户ID VARCHAR
CREATE_TIME 创建时间 DATETIME
UPDATE_TIME 更新时间 DATETIME
CREATE_USER 创建者 VARCHAR
UPDATE_USER 更新者 VARCHAR
IS_FIXED 是否固定 CHAR
EXTRA 扩展字段 LONGTEXT
IS_SHARE 是否分享 CHAR
ACCESS_TOKEN TOKEN认证时间 单位:m INT
REFRESH_TOKEN TOKEN刷新时间 单位:h INT
OPEN_TYPE 页面加载方式 VARCHAR
MICRO_URL 微应用地址 VARCHAR
MICRO_MARK 微应用标识 VARCHAR
IS_LOWCODE 是否低开应用 CHAR
BPS_TENANT_ID 流程引擎租户ID VARCHAR
DIMENSION_CODE 维度CODE VARCHAR

# 业务对象表AFC_BUSINESS_OBJECT:

业务对象表主要负责应用中业务对象的新增、删除、修改,通过APP_ID和应用表相关联。

字段 说明 字段类型
ID 主键 VARCHAR
NAME 业务对象名称 VARCHAR
CODE 业务对象编码 VARCHAR
APP_ID 应用ID VARCHAR
TYPES 业务对象类型 VARCHAR
DESCRIPTION 描述 TEXT
TENANT_ID 租户ID VARCHAR
CREATE_TIME 创建时间 DATETIME
UPDATE_TIME 更新时间 DATETIME
CREATE_USER 创建者 VARCHAR
UPDATE_USER 更新者 VARCHAR

# 认证数据集

认证数据集主要负责管理权限认证的数据集,其中包含角色表、角色和资源的映射表、角色和参与者的映射表。表结构如下:

认证数据集

# 角色表AFC_ROLE

角色表用来记录角色的新增、修改、删除,是属于租户的,用来区分不同的角色所拥有的权限大小。

字段 说明 字段类型
ID 主键 VARCHAR
NAME 角色名称 VARCHAR
CODE 角色编码 VARCHAR
DESCRIPTION 描述 TEXT
ROLE_TPL_ID 角色模板ID VARCHAR
TYPES 应用类型 CHAR
BUSINESS_OBJ_ID 业务对象ID VARCHAR
TENANT_ID 租户ID VARCHAR
CREATE_TIME 创建时间 DATETIME
UPDATE_TIME 更新时间 DATETIME
CREATE_USER 创建者 VARCHAR
UPDATE_USER 更新者 VARCHAR
IS_FIXED 是否固定 CHAR

# 角色资源映射表AFC_R_RES_ROLE

角色资源映射表主要用来记录角色和资源的对应关系,记录该角色所拥有的资源有哪些,用资源ID和角色ID所关联。

字段 说明 字段类型
ID 主键 VARCHAR
RES_ID 资源ID VARCHAR
RES_TYPE 资源类型 VARCHAR
ROLE_ID 角色ID VARCHAR
ROLE_TYPE 角色类型 VARCHAR
BUSINESS_OBJ_ID 业务对象ID VARCHAR
BUSINESS_OBJ_INST_ID 业务对象实例ID VARCHAR
TENANT_ID 租户ID VARCHAR
IS_FIXED 是否固定 CHAR

# 角色参与者映射表AFC_R_PARTY_ROLE

角色参与者映射表用来记录角色和参与者的关系,用来绑定参与者拥有的角色,用参与者ID、角色ID所关联。

字段 说明 字段类型
ID 主键 VARCHAR
PARTY_TYPE 参与者类型 VARCHAR
PARTY_ID 参与者ID VARCHAR
ROLE_TYPE 角色类型 VARCHAR
ROLE_ID 角色ID VARCHAR
BUSINESS_OBJ_ID 业务对象ID VARCHAR
BUSINESS_OBJ_INST_ID 业务对象实例ID VARCHAR
IS_FIXED 是否固定 CHAR

# 公共数据集

公共数据集用来管理公共模块的实体,AFCenter中主要是文件上传的实体,主要是文件存储表和文件存储内容表。具体如下:

公共数据集

# 文件存储表AFC_FILE_STORE

文件存储表用来记录文件上传的文件信息,实现新增、删除、修改功能。

字段 说明 字段类型
FILE_ID 唯一标识 VARCHAR
REF_TYPE 关联类型 VARCHAR
REF_ID 关联ID VARCHAR
STORE_TYPE 文件存储类型,比如:local,db,nexus等 VARCHAR
APP_NAME 应用名称 VARCHAR
FILE_GROUP 文件分组 VARCHAR
FILE_NAME 文件名称 VARCHAR
FILE_URL 文件URL,和文件存储类型相关 VARCHAR
FILE_TYPE 文件类型 DATETIME
FILE_SIZE 文件大小 INT
MD5 文件摘要 VARCHAR
STATUS 状态 VARCHAR
EXTEND 扩展信息 LONGTEXT
DEL_FLAG 删除标志 CHAR
CREATE_USER 创建人 VARCHAR
CREATE_TIME 创建时间 DATETIME
UPDATE_USER 更新人 VARCHAR
UPDATE_TIME 更新时间 DATETIME

# 文件存储内容表AFC_FILE_STORE_CONTENT

文件存储内容表主要记录文件的内容,用唯一标识FILE_ID和文件存储表关联

字段 说明 字段类型
FILE_ID 唯一标识 VARCHAR
REF_TYPE 关联类型, 比如工作项附件 VARCHAR
CONTENT 二进制文件内容,db存储模式才有值 LONGBLOB

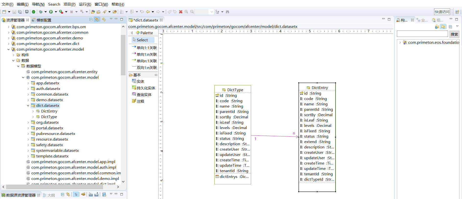
# 字典数据集

字典数据集用来管理字典的实体,达到自动转换字典值的效果。主要包括业务字典项表和业务字典类型表,同时字典都是通过PARENT_ID自关联的,一个字典下面可以有子字典。结构如下:

字典数据集

# 业务字典项表AFC_DICT_ENTRY

业务字典项表用来存储字典项的信息,实现新增、修改、删除的功能。记录常见的字典项,比如:男、女、职业、证件信息等,通过DICT_TYPE_ID和字典类型相关联。

字段 说明 字段类型
ID 主键 VARCHAR
CODE 字典项编码 VARCHAR
NAME 字典项名称 VARCHAR
PARENT_ID 父字典项ID VARCHAR
SORT_BY 排序字段 DECIMAL
IS_LEAF 是否叶节点 CHAR
LEVELS 层级 DECIMAL
IS_FIXED 是否固定 CHAR
STATUS 状态 CHAR
EXTEND 扩展信息 LONGTEXT
DESCRIPTION 描述 TEXT
CREATE_TIME 创建时间 DATETIME
UPDATE_TIME 更新时间 DATETIME
CREATE_USER 创建者 VARCHAR
UPDATE_USER 更新者 VARCHAR
TENANT_ID 租户ID VARCHAR
DICT_TYPE_ID 字典类型ID VARCHAR

# 业务字典类型表AFC_DICT_TYPE

业务字典类型表用来存储业务字典类型的信息,主键会和业务字典项表中DICT_TYPE_ID相对应。

字段 说明 字段类型
ID 主键 VARCHAR
CODE 字典类型编码 VARCHAR
NAME 字典类型名称 VARCHAR
PARENT_ID 父字典类型ID VARCHAR
SORT_BY 排序字段 DECIMAL
IS_LEAF 是否叶节点 CHAR
LEVELS 层级 DECIMAL
IS_FIXED 是否固定 CHAR
STATUS 状态 CHAR
DESCRIPTION 描述 TEXT
CREATE_TIME 创建时间 DATETIME
UPDATE_TIME 更新时间 DATETIME
CREATE_USER 创建者 VARCHAR
UPDATE_USER 更新者 VARCHAR
TENANT_ID 租户ID VARCHAR

# 机构数据集

机构数据集不仅管理了机构、岗位的实体,同时还管理的用户和员工的实体,主要用来保证用户和员工,员工和机构岗位的关联关系。提供了机构、岗位、工作组、员工等多种组织模式,这些组织模式便于快速建立自己的组织,快速构建业务系统。

机构数据集

# 账号表AFC_USER

账号表用来存储账号信息,其中包括登陆的账号密码、密码是否锁定、是否管理员、锁定时间等多种信息。其中EMPLOYEE_ID会对应员工表的主键,从而建立起关联关系,存储个人的真实信息。

字段 说明 字段类型
ID 主键 VARCHAR
CODE 登录账号 VARCHAR
PASSWORD 登陆密码 VARCHAR
IS_ADMIN 是否为管理员 CHAR
STATUS 账号状态 CHAR
PASSWORD_INIT 密码是否默认密码 CHAR
PASSWORD_UPDATE_TIME 更新密码的时间 DATETIME
LOCK_TIME 锁定时间 DATETIME
IS_LOC 是否锁定 CHAR
WRONG_NUMBER 密码错误次数 DECIMAL
LAST_LOGIN_TIME 最后一次登录时间 DATETIME
DESCRIPTION 备注 TEXT
EXTRA 扩展 LONGTEXT
CREATE_TIME 创建时间 DATETIME
UPDATE_TIME 更新时间 DATETIME
CREATE_USER 创建者 VARCHAR
UPDATE_USER 更新者 VARCHAR
TENANT_ID 租户ID VARCHAR
EMPLOYEE_ID 员工ID VARCHAR

# 员工表AFC_EMPLOYEE

员工表用来存储员工的个人信息,实现在组织机构中员工的新增、修改、删除。通过主键和账号表关联。

字段 说明 字段类型
ID 主键 VARCHAR
NAME 姓名 VARCHAR
CODE 员工编号 VARCHAR
GENDER 性别 VARCHAR
P_EMAIL 个人邮箱 VARCHAR
BIRTHDAY 出生日期 DATETIME
STATUS 员工状态 CHAR
CARD_TYPE 证件 VARCHAR
CARD_NUMBER 证件编码 VARCHAR
IN_DATE 入职时间 DATETIME
OUT_DATE 离职时间 DATETIME
FAN_NUBMER 传真 VARCHAR
PHONE_NUMBER 手机号码 VARCHAR
O_TEL 办公室电话 VARCHAR
O_EMAIL 办公邮箱 VARCHAR
O_ADDRESS 办公室地址 VARCHAR
H_ADDRESS 家庭地址 VARCHAR
H_TEL 家庭电话 VARCHAR
H_ZIPCODE 家庭邮编 VARCHAR
QQ QQ号 VARCHAR
WEIBO 微博号 VARCHAR
WECHAT 微信号 VARCHAR
SORT_BY 排序 DECIMAL
DESCRIPTION 描述 TEXT
REMARK 备注 VARCHAR
EXTRA 扩展 LONGTEXT
CREATE_TIME 创建时间 DATETIME
UPDATE_TIME 更新时间 DATETIME
CREATE_USER 创建者 VARCHAR
UPDATE_USER 更新者 VARCHAR
TENANT_ID 租户ID VARCHAR

# 工作组表AFC_WORK_GROUP

工作组表用来存储工作组的信息,实现工作组的新增、删除、修改,通过关联表与员工关联,将员工分组,提升工作效率。

字段 说明 字段类型
ID 主键 VARCHAR
CODE 工作组编码 VARCHAR
NAME 工作组名称 VARCHAR
TYPES 工作组类型 VARCHAR
MANAGER_EMP_ID 负责人ID VARCHAR
DESCRIPTION 描述 TEXT
EXTRA 扩展属性 LONGTEXT
STATUS 状态 CHAR
SORT_BY 排序 DECIMAL
CREATE_USER 创建者 VARCHAR
UPDATE_USER 更新者 VARCHAR
CREATE_TIME 创建时间 DATETIME
UPDATE_TIME 更新时间 DATETIME
TENANT_ID 租户ID VARCHAR

# 工作组员工映射表AFC_R_WORK_GROUP_EMPLOYEE

工作组员工映射表用来存储工作组和员工的对应关系,通过工作组的主键和员工主键建立关联关系。

字段 说明 字段类型
EMPLOYEE_ID 员工ID VARCHAR
WORK_GROUP_ID 工作组ID VARCHAR

# 组织维度表AFC_DIMENSION

组织维度表用来区分组织的维度,存储维度的信息,不同维度下的组织互不相同。

字段 说明 字段类型
ID 主键 VARCHAR
CODE 维度编码 VARCHAR
NAME 维度名称 VARCHAR
TYPES 维度 VARCHAR
DESCRIPTION 描述 TEXT
STATUS 状态 CHAR
SORT_BY 排序 DECIMAL
EXTRA 扩展属性 LONGTEXT
CREATE_USER 创建者 VARCHAR
UPDATE_USER 更新者 VARCHAR
CREATE_TIME 创建时间 DATETIME
UPDATE_TIME 更新时间 DATETIME
TENANT_ID 租户ID VARCHAR

# 岗位表AFC_POSITION

岗位表用来存储岗位信息,实现岗位的新增、删除、修改。区分不同人员拥有的岗位信息,岗位类型和业务字典项表的主键所关联。

字段 说明 字段类型
ID 主键 VARCHAR
CODE 岗位编码 VARCHAR
NAME 岗位名称 VARCHAR
TYPES 岗位类型(码表)ID VARCHAR
OBLIGATION 岗位职责 VARCHAR
DESCRIPTION 描述 TEXT
EXTRA 扩展属性 LONGTEXT
STATUS 状态 CHAR
SORT_BY 排序 DECIMAL
CREATE_USER 创建者 VARCHAR
UPDATE_USER 更新者 VARCHAR
CREATE_TIME 创建时间 DATETIME
UPDATE_TIME 更新时间 DATETIME
TENANT_ID 租户ID VARCHAR

# 组织机构表AFC_ORG

组织机构表是公司组织中的重要组成部分,记录公司的组织机构信息,并且通过PARENT_ID实现自关联,快速构建公司的组织机构框架。

字段 说明 字段类型
ID 主键 VARCHAR
CODE 机构编码 VARCHAR
NAME 机构名称 VARCHAR
TYPES 机构类型 VARCHAR
ORG_LEVEL 机构级别 VARCHAR
PARENT_ID 父机构ID VARCHAR
FULL_CODE_PATH 上级CODES VARCHAR
MANAGER_ID 负责人(关联的是员工表主键) VARCHAR
CHARGER_ID 分管领导(关联的是员工表主键) VARCHAR
MAIN_DIMENSION_ORG_ID 所属主维度的机构ID VARCHAR
MAIN_DIMENSION_ORG_NAME 所属主维度的机构名称 VARCHAR
DIMENSION_ID 维度ID VARCHAR
ADDRESS 机构地址 VARCHAR
LINKMAN 机构联系人 VARCHAR
PHONE 机构联系电话 VARCHAR
SORT_BY 排序 DECIMAL
STATUS 状态 CHAR
DESCRIPTION 描述 TEXT
EXTRA 扩展属性 LONGTEXT
CREATE_USER 创建者 VARCHAR
UPDATE_USER 更新者 VARCHAR
CREATE_TIME 创建时间 DATETIME
UPDATE_TIME 更新时间 DATETIME
TENANT_ID 租户ID VARCHAR

# 机构员工映射表AFC_R_ORG_POSITION

机构员工映射表主要存储员工和机构、岗位的关系,实现机构下注册员工,员工绑定岗位的功能。

字段 说明 字段类型
ID 主键 VARCHAR
ORG_ID 机构主键 VARCHAR
POSITION_ID 岗位主键 VARCHAR
EMPLOYEE_ID 员工主键 VARCHAR
DEPENDENT_TYPE 员工岗位从属类型(主职,兼职) CHAR

# 审计日志数据集

审计日志数据集用来管理审计日志的相关实体,包括日志信息,历史日志信息、租户和在线用户的实体。具体如下: 审计日志数据集

# 导入历史记录表AFC_IMPORT_HISTORY

导入历史记录表用来记录导入文件的结果,用导入类型来区分导入文件的类别,分类管理导入历史记录。

字段 说明 字段类型
ID 导入历史记录ID VARCHAR
CLIENT_ADDRESS 客户端地址 VARCHAR
IMPORT_RESULT 导入结果 VARCHAR
IMPORT_TYPES 导入类型 VARCHAR
OPERATOR 导入操作人员 VARCHAR
CREATE_USER 创建者 VARCHAR
UPDATE_USER 更新者 VARCHAR
TENANT_ID 租户ID VARCHAR
CREATE_TIME 创建时间 DATETIME
UPDATE_TIME 更新时间 DATETIME
FILE_ID 导入结果日志文件ID VARCHAR

# 在线用户表AFC_ONLINE_USER

在线用户表记录了在线用户的信息,登录的用户会被认为是在线用户,用来查看在线用户列表。

字段 说明 字段类型
ID 主键 VARCHAR
ONLINE_CODE 在线用户账号 VARCHAR
ONLINE_NAME 在线用户姓名 VARCHAR
LOGIN_DATE 登录时间 DATETIME
USE_TIME 使用时长 DECIMAL
LOGIN_IP 登录IP VARCHAR
UNIQUE_ID 在线用户的唯一ID VARCHAR
TERMINAL_VERSION 终端版本,操作系统/浏览器版本 VARCHAR
FILE_ID 导入结果日志文件ID VARCHAR

# 审计日志表AFC_OPERATION_LOG

审计日志表记录日志的信息,日志类型包括登录、登出、新增、修改、删除等,记录AFCenter中不同的操作日志。

字段 说明 字段类型
ID 主键 VARCHAR
OPERATOR_CODE 操作者账号 VARCHAR
OPERATOR_NAME 操作者名称 VARCHAR
OPERATE_TYPE 操作类型(增,删,改,登录,登出) CHAR
OPERATE_DATE 操作时间 DATETIME
TARGET_TYPE 资源类型 VARCHAR
TARGET_MODEL_ID 资源ID VARCHAR
TARGET_MODEL_NAME 资源名称 VARCHAR
MESSAGE 信息 LONGTEXT
TENANT_ID 租户ID VARCHAR

# 审计日志明细表AFC_OPERATION_LOG_DETAIL

明细表用来记录日志的操作明细,用旧值、新值来记录操作前后数据的改变,ID和操作日志的ID相关联。

字段 说明 字段类型
ID 日志ID VARCHAR
OLD_DATA_JSON 旧值 LONGTEXT
NEW_DATA_JSON 新值 LONGTEXT

# 审计日志历史表AFC_OPERATION_LOG_HISTORY

审计日志历史表主要作用是记录之前的审计日志,防止日志表记录越来越多,将超过一定时间的日志转到历史表里记录,表结构和审计日志表一样。

字段 说明 字段类型
ID 主键 VARCHAR
OPERATOR_CODE 操作者账号 VARCHAR
OPERATOR_NAME 操作者名称 VARCHAR
OPERATE_TYPE 操作类型(增,删,改,登录,登出) CHAR
OPERATE_DATE 操作时间 DATETIME
TARGET_TYPE 资源类型 VARCHAR
TARGET_MODEL_ID 资源ID VARCHAR
TARGET_MODEL_NAME 资源名称 VARCHAR
MESSAGE 信息 LONGTEXT
TENANT_ID 租户ID VARCHAR

# 审计日志明细历史表AFC_OPERATION_LOG_DETAIL_HISTORY

同理,审计日志转到历史表中的记录,明细表也需要转到历史表,做到正确的对应关系。表结构和明细表一样

字段 说明 字段类型
ID 日志ID VARCHAR
OLD_DATA_JSON 旧值 LONGTEXT
NEW_DATA_JSON 新值 LONGTEXT

# 操作汇总表AFC_OPERATE_COUNT

操作汇总表用来记录租户中操作日志的总记录,按操作类型区分。

字段 说明 字段类型
ID 主键 VARCHAR
TYPES 操作类型 CHAR
TIMES 操作次数 DECIMAL
COUNT_TIME 统计时间 DATETIME
TENANT_ID 租户ID DECIMAL

# 租户表AFC_TENANT

租户表用来记录租户信息,租户是AFCenter中的基本单位,功能都是按照租户来区分,实现租户间的功能、资源相互隔离。

字段 说明 字段类型
ID 主键 VARCHAR
CODE 租户编码 VARCHAR
NAME 租户名称 VARCHAR
TYPES 租户类型 VARCHAR
SORT_BY 排序 DECIMAL
STATUS 状态 CHAR
DESCRIPTION 描述 TEXT
CREATE_USER 创建者 VARCHAR
UPDATE_USER 更新者 VARCHAR
CREATE_TIME 创建时间 DATETIME
UPDATE_TIME 更新时间 DATETIME
ORG_NAME 租户所属机构名称 VARCHAR

# 公共资源数据集

公共资源数据集主要用来管理公共的实体,包括数据源、存算引擎和主题目录表。 公共资源数据集

# 数据源表AFC_DATASOURCE

数据源表主要用来存储数据源的相关信息,用来连接数据库,实现多数据源的功能。

字段 说明 字段类型
ID 主键 VARCHAR
CODE 数据源编码 VARCHAR
NAME 数据源名称 VARCHAR
LEVELS 层次(数据字典ID) VARCHAR
OWNING_SYSTEM 所属系统(数据字典ID) VARCHAR
OWNING_ORG_ID 所属部门ID VARCHAR
OWNING_ORG_NAME 所属部门名称 VARCHAR
USE_TO 用途(数据字典ID) VARCHAR
REMARK 备注 TEXT
DEV_ENGINE_TYPES 开发环境数据源类型(DbType) VARCHAR
DEV_CONNECTION_PARAMS 开发环境数据源连接参数 TEXT
DEV_ENGINE_ID 开发环境存算引擎表主键 VARCHAR
PRO_ENGINE_TYPES 生产环境数据源类型(DbType) VARCHAR
PRO_CONNECTION_PARAMS 生产环境数据源连接参数 TEXT
PRO_ENGINE_ID 生产环境存算引擎表主键 VARCHAR
STATUS 状态 CHAR
CREATE_USER 创建者 VARCHAR
UPDATE_USER 更新者 VARCHAR
CREATE_TIME 创建时间 DATETIME
UPDATE_TIME 更新时间 DATETIME
TENANT_ID 租户所属机构名称 租户code

# 存算引擎表AFC_DATASOURCE_ENGINE

存算引擎表记录存算引擎的相关信息,主要是数据库的连接信息,包括数据库类型、IP、端口等信息。

字段 说明 字段类型
ID 主键 VARCHAR
NAME 引擎名称 VARCHAR
TYPES 引擎类型(DbType) VARCHAR
CONNECTION_IP 引擎连接IP VARCHAR
CONNECTION_PORT 引擎连接端口 VARCHAR
ENV_TYPE 环境类别(0:开发环境 1:生产环境) CHAR
LEVELS 层次(数据字典ID) VARCHAR
OWNING_SYSTEM 所属系统(数据字典ID) VARCHAR
OWNING_ORG_ID 所属部门ID VARCHAR
OWNING_ORG_NAME 所属部门名称 VARCHAR
STATUS 状态 CHAR
REMARK 备注 TEXT
CREATE_USER 创建者 VARCHAR
UPDATE_USER 更新者 VARCHAR
CREATE_TIME 创建时间 DATETIME
UPDATE_TIME 更新时间 DATETIME
TENANT_ID 租户所属机构名称 租户code

# 主题目录表AFC_THEME_DIRECTORY

主题目录表存储了主题目录的相关信息,通过PARENT_ID实现主题目录的自关联。

字段 说明 字段类型
ID 主键 VARCHAR
NAME 主题目录名称 VARCHAR
CODE 主题目录编码 VARCHAR
ORG_ID 所属单位ID VARCHAR
ORG_NAME 所属单位名称 VARCHAR
REMARK 备注 TEXT
IS_LEAF 是否叶子节点 CHAR
PARENT_ID 所属主题目录ID VARCHAR
CREATE_USER 创建者 VARCHAR
UPDATE_USER 更新者 VARCHAR
CREATE_TIME 创建时间 DATETIME
UPDATE_TIME 更新时间 DATETIME
TENANT_ID 租户ID VARCHAR

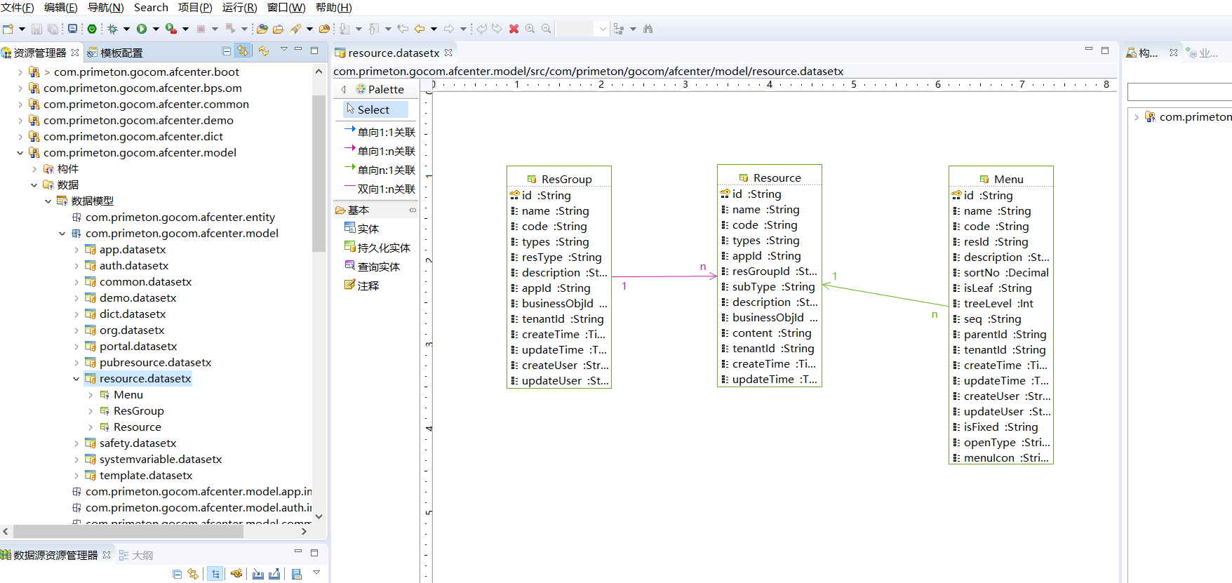
# 资源数据集

资源数据集用来管理AFCenter中的资源实体,包括资源表、资源分组表和菜单表,这些资源是属于某个应用,归应用管理。具体如下: 资源数据集

# 资源分组表AFC_RES_GROUP

资源分组表用于将资源分组,存储了资源组的相关信息。应用管理资源组,资源组包括具体的资源。

字段 说明 字段类型
ID 主键 VARCHAR
NAME 资源组名称 VARCHAR
CODE 资源组编码 VARCHAR
TYPES 资源组类型 VARCHAR
RES_TYPE 资源类型 VARCHAR
DESCRIPTION 描述 TEXT
APP_ID 应用ID VARCHAR
BUSINESS_OBJ_ID 业务对象ID VARCHAR
TENANT_ID 租户ID VARCHAR
CREATE_TIME 创建时间 DATETIME
UPDATE_TIME 更新时间 DATETIME
CREATE_USER 创建者 VARCHAR
UPDATE_USER 更新者 VARCHAR
SORT_NO 排序字段 DECIMAL
IS_FIXED 是否固定 CHAR

# 资源表AFC_RESOURCE

资源表用来存储资源的相关信息,主要包括页面资源和功能资源,页面资源负责和菜单相关联,功能资源负责权限的控制,并且通过RES_GROUP_ID归属到具体的资源组中,方便管理,通过角色资源关联表来控制角色拥有的资源,进而控制权限。

字段 说明 字段类型
ID 主键 VARCHAR
NAME 资源名称 VARCHAR
CODE 资源编码 VARCHAR
TYPES 资源类型 VARCHAR
APP_ID 所属应用ID VARCHAR
RES_GROUP_ID 资源组ID VARCHAR
SUB_TYPE 资源二级分类 VARCHAR
DESCRIPTION 描述 TEXT
BUSINESS_OBJ_ID 业务对象ID VARCHAR
CONTENT 资源内容 LONGTEXT
TENANT_ID 租户ID VARCHAR
CREATE_TIME 创建时间 DATETIME
UPDATE_TIME 更新时间 DATETIME
CREATE_USER 创建者 VARCHAR
UPDATE_USER 更新者 VARCHAR
IS_FIXED 是否固定 CHAR

# 菜单表AFC_MENU

菜单表用来存储菜单的具体信息。菜单是系统中作为用户功能访问入口显示信息,和资源相关联,通过资源中的CONTENT内容来提供访问的URL,并且通过PARENT_ID实现自关联,实现多层级菜单。

字段 说明 字段类型
ID 主键 VARCHAR
NAME 菜单名称 VARCHAR
CODE 菜单CODE VARCHAR
RES_ID 资源ID VARCHAR
DESCRIPTION 描述 TEXT
SORT_NO 排序字段 DECIMAL
IS_LEAF 是否叶子节点 CHAR
TREE_LEVEL 层级 INT
SEQ VARCHAR
PARENT_ID 父ID VARCHAR
TENANT_ID 租户ID VARCHAR
CREATE_TIME 创建时间 DATETIME
UPDATE_TIME 更新时间 DATETIME
CREATE_USER 创建者 VARCHAR
UPDATE_USER 更新者 VARCHAR
IS_FIXED 是否固定 CHAR
OPEN_TYPE 打开方式 CHAR
MENU_ICON 菜单图标 VARCHAR
MENU_TYPE 菜单类型 VARCHAR
BUSINESS_OBJ_ID 业务对象ID VARCHAR
IS_NEW_WINDOW_OPEN 是否新窗口打开 CHAR

# 安全策略数据集

安全策略数据集主要包括登陆安全相关的表,负责安全模块的功能实现。 安全策略数据集

# 安全策略表AFC_SAFETY_SITE

安全策略表存储账号的安全信息,包括密码的长度格式控制,修改密码策略和锁定策略,有效控制账号的安全。

字段 说明 字段类型
ID 主键 VARCHAR
PASSWORD_LENGTH 密码长度 DECIMAL
PASSWORD_TYPES 密码格式 VARCHAR
IS_WATERMARK 添加水印 CHAR
WATERMARK_TYPES 水印格式 CHAR
REMINDER_CHANGE 密码提醒变更 DECIMAL
IS_UPDATE 是否强制修改密码 CHAR
FIRST_UPDATE 首次登录强制修改密码 CHAR
ALLOW_FAIL 允许错误登录次数 DECIMAL
LOCK_TIME 账号锁定时长 DECIMAL
FREE_TIME 长时间未登录自动锁定账号 DECIMAL
DESCRIPTION 描述 TEXT
EXTRA 扩展属性 LONGTEXT
CREATE_USER 创建者 VARCHAR
UPDATE_USER 更新者 VARCHAR
CREATE_TIME 创建时间 DATETIME
UPDATE_TIME 更新时间 DATETIME
TENANT_ID 租户ID VARCHAR
IS_SCANNING 是否扫码登录 CHAR
SCANNING_TYPES 扫码登录方式 CHAR
ALLOW_MUL_LOGIN 允许用户多端登录 CHAR
ONLY_DIF_TERMINAL 仅允许不同类终端 CHAR

# 安全策略模板表AFC_SAFETY_SITE_TEMPLATE

安全策略模板表,结构和安全策略表一样,主要负责AFCenter初始化和创建租户的时候,将默认的密码策略加到安全策略表里。

字段 说明 字段类型
ID 主键 VARCHAR
PASSWORD_LENGTH 密码长度 DECIMAL
PASSWORD_TYPES 密码格式 VARCHAR
IS_WATERMARK 添加水印 CHAR
WATERMARK_TYPES 水印格式 CHAR
REMINDER_CHANGE 密码提醒变更 DECIMAL
IS_UPDATE 是否强制修改密码 CHAR
FIRST_UPDATE 首次登录强制修改密码 CHAR
ALLOW_FAIL 允许错误登录次数 DECIMAL
LOCK_TIME 账号锁定时长 DECIMAL
FREE_TIME 长时间未登录自动锁定账号 DECIMAL
DESCRIPTION 描述 TEXT
EXTRA 扩展属性 LONGTEXT
IS_SCANNING 是否扫码登录 CHAR
SCANNING_TYPES 扫码登录方式 CHAR
ALLOW_MUL_LOGIN 允许用户多端登录 CHAR
ONLY_DIF_TERMINAL 仅允许不同类终端 CHAR

# 锁定白名单表AFC_SAFETY_WHITELIST

锁定白名单主要负责存储白名单人员的信息,通过租户ID控制不同租户的白名单,提供了锁定白名单和水印白名单两种类型。

字段 说明 字段类型
ID 主键 VARCHAR
EMPLOYEE_ID 人员ID VARCHAR
CREATE_USER 创建者 VARCHAR
UPDATE_USER 更新者 VARCHAR
CREATE_TIME 创建时间 DATETIME
UPDATE_TIME 更新时间 DATETIME
TENANT_ID 租户ID VARCHAR
TYPES 白名单类型 VARCHAR

# 水印表AFC_WATER_MARK

水印表用来存储水印信息,主要用来控制登录之后水印的展示内容,包括不透明度和旋转角度等信息。

字段 说明 字段类型
ID 主键 VARCHAR
CONTENT 水印内容 VARCHAR
IS_ENABLE 是否启用 VARCHAR
OPATICY 不透明度 VARCHAR
ROTATION_ANGLE 旋转角度 VARCHAR
EXTRA 扩展属性 LONGTEXT
CREATE_USER 创建者 VARCHAR
UPDATE_USER 更新者 VARCHAR
CREATE_TIME 创建时间 DATETIME
UPDATE_TIME 更新时间 DATETIME
TENANT_ID 租户ID VARCHAR
WATER_MARK_HEIGHT 水印高度 VARCHAR
WATER_MARK_WIDTH 水印宽度 VARCHAR

# 系统变量数据集

系统变量数据集主要管理了系统变量表,负责记录AFCenter中的系统变量信息。 系统变量数据集

# 系统变量表AFC_SYSTEM_VARIABLE

系统变量表存储AfCenter中的系统变量的相关信息。

字段 说明 字段类型
ID 扩展系统变量ID VARCHAR
CODE 系统变量编码 VARCHAR
NAME 扩展系统变量名称 VARCHAR
VALUE 扩展系统变量值 VARCHAR
RES_GROUP_ID 关联资源组ID VARCHAR
IS_ENCRYPT 是否加密 VARCHAR
DESCRIPTION 描述 VARCHAR
SOURCE 扩展系统变量来源 VARCHAR
CREATE_USER 创建者 VARCHAR
UPDATE_USER 更新者 VARCHAR
TENANT_ID 租户ID VARCHAR
CREATE_TIME 创建时间 DATETIME
UPDATE_TIME 更新时间 DATETIME

# 模板数据集

模板数据集主要管理了模板数据的实体,负责系统初始化或者创建租户的时候,默认数据的创建。具体如下: 模板数据集

# 应用模板表AFC_APPLICATION_TEMPLATE

应用模板表负责记录初始化应用的信息,表结构和应用表一样。

字段 说明 字段类型
ID 主键 VARCHAR
NAME 应用名称 VARCHAR
CODE 应用编码 VARCHAR
TYPES 应用类型 VARCHAR
SECRET 密钥 VARCHAR
URL 访问地址 VARCHAR
DESCRIPTION 描述 TEXT
OPEN_TYPE 页面加载方式 VARCHAR
ACCESS_TOKEN TOKEN认证时间 单位:m INT
REFRESH_TOKEN TOKEN刷新时间 单位:h INT
IS_SHARE 是否分享 CHAR
EXTRA 扩展字段 LONGTEXT
IS_FIXED 是否固定 CHAR
MICRO_URL 微应用地址 VARCHAR
MICRO_MARK 微应用标识 VARCHAR
DIMENSION_CODE 维度CODE VARCHAR
IS_LOWCODE 是否低开应用 CHAR
BPS_TENANT_ID 流程引擎租户ID VARCHAR

# 业务对象模板表AFC_BUSINESS_OBJECT_TEMPLATE

业务对象模板表记录初始化时候的业务对象信息。

字段 说明 字段类型
ID 主键 VARCHAR
NAME 业务对象名称 VARCHAR
CODE 业务对象编码 VARCHAR
APP_TPL_ID 应用模板ID VARCHAR
TYPES 业务对象类型 VARCHAR
DESCRIPTION 描述 TEXT

# 业务字典项模板表AFC_DICT_ENTRY_TEMPLATE

业务字典项模板表记录初始化时候的业务字典项数据。

字段 说明 字段类型
ID 主键 VARCHAR
CODE 字典项编码 VARCHAR
NAME 字典项名称 VARCHAR
PARENT_ID 父字典项ID VARCHAR
SORT_BY 排序字段 DECIMAL
IS_LEAF 是否叶节点 CHAR
LEVELS 层级 DECIMAL
IS_FIXED 是否固定 CHAR
STATUS 状态 CHAR
EXTEND 扩展信息 LONGTEXT
DESCRIPTION 描述 TEXT
DICT_TYPE_ID 字典类型ID VARCHAR

# 业务字典类型模板表AFC_DICT_TYPE_TEMPLATE

业务字典类型模板表记录初始化时候的业务字典类型数据。

字段 说明 字段类型
ID 主键 VARCHAR
CODE 字典类型编码 VARCHAR
NAME 字典类型名称 VARCHAR
PARENT_ID 父字典类型ID VARCHAR
SORT_BY 排序字段 DECIMAL
IS_LEAF 是否叶节点 CHAR
LEVELS 层级 DECIMAL
IS_FIXED 是否固定 CHAR
STATUS 状态 CHAR
DESCRIPTION 描述 TEXT

# 组织维度模板表AFC_DIMENSION_TEMPLATE

组织维度模板表记录初始化时候的组织维度数据。

字段 说明 字段类型
ID 主键 VARCHAR
CODE 维度编码 VARCHAR
NAME 维度名称 VARCHAR
TYPES 维度 VARCHAR
DESCRIPTION 描述 TEXT
STATUS 状态 CHAR
SORT_BY 排序 DECIMAL
EXTRA 扩展属性 LONGTEXT

# 菜单模板表AFC_MENU_TEMPLATE

菜单模板表记录初始化时候的菜单数据,系统默认带有的菜单数据。

字段 说明 字段类型
ID 主键 VARCHAR
NAME 菜单名称 VARCHAR
CODE 菜单CODE VARCHAR
RES_TPL_ID 资源ID VARCHAR
DESCRIPTION 描述 TEXT
SORT_NO 排序字段 DECIMAL
IS_LEAF 是否叶子节点 CHAR
TREE_LEVEL 层级 INT
SEQ VARCHAR
PARENT_ID 父ID VARCHAR
IS_FIXED 是否固定 CHAR
ROLE_TPL_CODE 资源角色CODE,多个用逗号分割 VARCHAR
OPEN_TYPE 打开方式 CHAR
MENU_ICON 菜单图标 VARCHAR
IS_PLATFORM 是否平台管理员 CHAR
MENU_TYPE 菜单类型 VARCHAR
BUSINESS_OBJ_ID 业务对象模板ID VARCHAR
IS_NEW_WINDOW_OPEN 是否新窗口打开 CHAR

# 组织机构模板表AFC_ORG_TEMPLATE

组织机构模板表主要记录初始化时候的默认组织机构数据。

字段 说明 字段类型
ID 主键 VARCHAR
CODE 机构编码 VARCHAR
NAME 机构名称 VARCHAR
TYPES 机构类型 VARCHAR
ORG_LEVEL 机构级别 VARCHAR
PARENT_ID 父机构ID VARCHAR
FULL_CODE_PATH 上级CODES VARCHAR
MANAGER_ID 负责人(关联的是员工表主键) VARCHAR
CHARGER_ID 分管领导(关联的是员工表主键) VARCHAR
MAIN_DIMENSION_ORG_ID 所属主维度的机构ID VARCHAR
DIMENSION_TPL_ID 维度模板ID VARCHAR
SORT_BY 排序 DECIMAL
STATUS 状态 CHAR
DESCRIPTION 描述 TEXT
EXTRA 扩展属性 LONGTEXT
ADDRESS 机构地址 VARCHAR
LINKMAN 机构联系人 VARCHAR
PHONE 机构联系电话 VARCHAR

# 岗位模板表AFC_POSITION_TEMPLATE

岗位模板表主要记录初始化时候的系统默认岗位数据。

字段 说明 字段类型
ID 主键 VARCHAR
CODE 岗位编码 VARCHAR
NAME 岗位名称 VARCHAR
TYPES 岗位类型(码表)ID VARCHAR
OBLIGATION 岗位职责 VARCHAR
DESCRIPTION 描述 TEXT
EXTRA 扩展属性 LONGTEXT
STATUS 状态 CHAR
SORT_BY 排序 DECIMAL

# 资源组模板表AFC_RES_GROUP_TEMPLATE

资源组模板表主要记录初始化时候的系统默认资源组数据。

字段 说明 字段类型
ID 主键 VARCHAR
NAME 资源组名称 VARCHAR
CODE 资源组编码 VARCHAR
TYPES 资源组类型 VARCHAR
RES_TPL_TYPE 资源类型 VARCHAR
DESCRIPTION 描述 TEXT
APP_TPL_ID 应用模板ID VARCHAR
BUSINESS_OBJ_ID 业务对象ID VARCHAR
SORT_NO 排序字段 DECIMAL
IS_FIXED 是否固定 CHAR
IS_PLATFORM 是否平台管理员 CHAR

# 资源模板表AFC_RESOURCE_TEMPLATE

资源模板表主要记录初始化时候的系统默认资源数据。

字段 说明 字段类型
ID 主键 VARCHAR
NAME 资源名称 VARCHAR
CODE 资源编码 VARCHAR
TYPES 资源类型 VARCHAR
APP_TPL_ID 应用模板应用ID VARCHAR
RES_GROUP_TPL_ID 资源分组模板ID VARCHAR
DESCRIPTION 描述 TEXT
BUSINESS_OBJ_ID 业务对象ID VARCHAR
CONTENT 资源内容 LONGTEXT
IS_FIXED 是否固定 CHAR
ROLE_TPL_CODE 资源角色CODE,多个用逗号分割 VARCHAR
SUB_TYPE 资源二级分类 VARCHAR
IS_PLATFORM 是否平台管理员 CHAR

# 角色资源映射表AFC_R_RES_ROLE_TEMPLATE

角色资源映射表主要记录初始化时候的系统默认角色资源的关联数据。

字段 说明 字段类型
ID 主键 VARCHAR
RES_TPL_ID 资源模板资源ID VARCHAR
RES_TPL_TYPE 资源模板资源类型 VARCHAR
ROLE_TPL_ID 角色模板角色ID VARCHAR
ROLE_TPL_TYPE 角色模板角色类型 VARCHAR
BUSINESS_OBJ_ID 业务对象ID VARCHAR
BUSINESS_OBJ_INST_ID 业务对象实例ID VARCHAR
IS_FIXED 是否固定 CHAR

# 角色模板表AFC_ROLE_TEMPLATE

角色模板表主要记录初始化时候的系统默认角色数据。

字段 说明 字段类型
ID 主键 VARCHAR
NAME 角色名称 VARCHAR
CODE 角色编码 VARCHAR
DESCRIPTION 描述 TEXT
TYPES 应用类型 VARCHAR
BUSINESS_OBJ_ID 业务对象ID VARCHAR
IS_FIXED 是否固定 CHAR
上次更新: 2023/7/20下午12:25:28

← oauth2授权码模式单点登录集成说明 更新日志 →