EOS Low-Code Platform 8 EOS Low-Code Platform 8
产品简介
安装部署
应用开发
专题场景实战案例
低代码(Low-Code)开发参考手册
高开开发参考手册
流程开发参考手册
AFCenter 使用指南
Governor 使用指南
FAQ
  • 逻辑流断点调试
  • 调试步骤
  • 流程示例

# 逻辑流断点调试

在线IDE开发,提供了逻辑流的断点调试功能,类似于代码的调试功能。方便在低开开发过程中查看数据的传递和查找问题。

本文档用来描述逻辑流断点调试的使用。

# 调试步骤

  • 设置断点

    首先在逻辑流的图元上设置断点,使逻辑流在执行过程能进入断点。

    设置断点

  • 开启调试

    打开逻辑流的调试功能,逻辑流在执行过程则会进入调试模式。

    开启调试

  • 执行调试

    可用逻辑流的执行功能,执行逻辑流,此时,逻辑流在有断点的图元上会自动停住,展示数据的传递。如下:

    执行调试

    上图可以看到,在第一个赋值图元,逻辑流进入断点,此时图元变绿色。

    左边竖排的按钮,为逻辑流调试按钮,从上往下以此为:

    • 继续按钮:相当于跳过此断点,直接到下一个断点处。

    • 单步按钮:使逻辑流往下执行一个图元,到下个图元。

    • 停止按钮:放开断点,关闭调试。

    • 刷新按钮:刷新数据。

  • 数据展示区

    页面下方为数据展示区,分变量、表达式和调试结果。

    • 变量: 变量为逻辑流中的所有变量,可在调试模式查看逻辑流的所有变量的变化。

    • 表达式:可以用表达式来查看逻辑流中的值的变化,此处用userObject变量来展示,取出userObject变量的uniqueId属性:

      数据展示区

      在左半区域编写表达式,然后点击左边的绿色执行按钮,即可使表达式的结果展现在右半区域。

    • 调试结果:调试结果为结果的展示。

# 流程示例

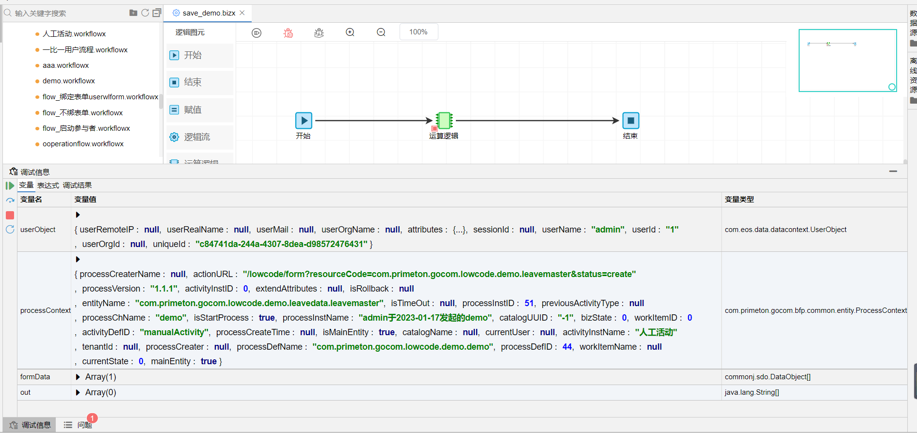
以下为流程的保存业务事件所绑定的逻辑流,在流程中被触发时,数据的展示,仅供参考。

示例

可以看到,流程事件中,总共包括三个参数,分别是userObject,processContext,formData。

  • userObject:用户信息,其中uniqueId就是登录的token凭证。

  • processContext:流程上下文信息,含有流程的所有信息。

  • formData:业务表单信息,即该示例中,要保存的业务表单数据。

上次更新: 2023/7/20下午12:25:28

← 实体服务使用说明 开发一个报表应用 →